Mechanical Engineering Exam  >  Mechanical Engineering Notes  >  Heat Transfer  >  Mind Map: Basic Concepts of Convection

Mind Map: Basic Concepts of Convection

Mind Map: Basic Concepts of Convection

The document Mind Map: Basic Concepts of Convection is a part of the Mechanical Engineering Course Heat Transfer.
All you need of Mechanical Engineering at this link: Mechanical Engineering

FAQs on Mind Map: Basic Concepts of Convection

1. What is convection and how does it differ from conduction and radiation?
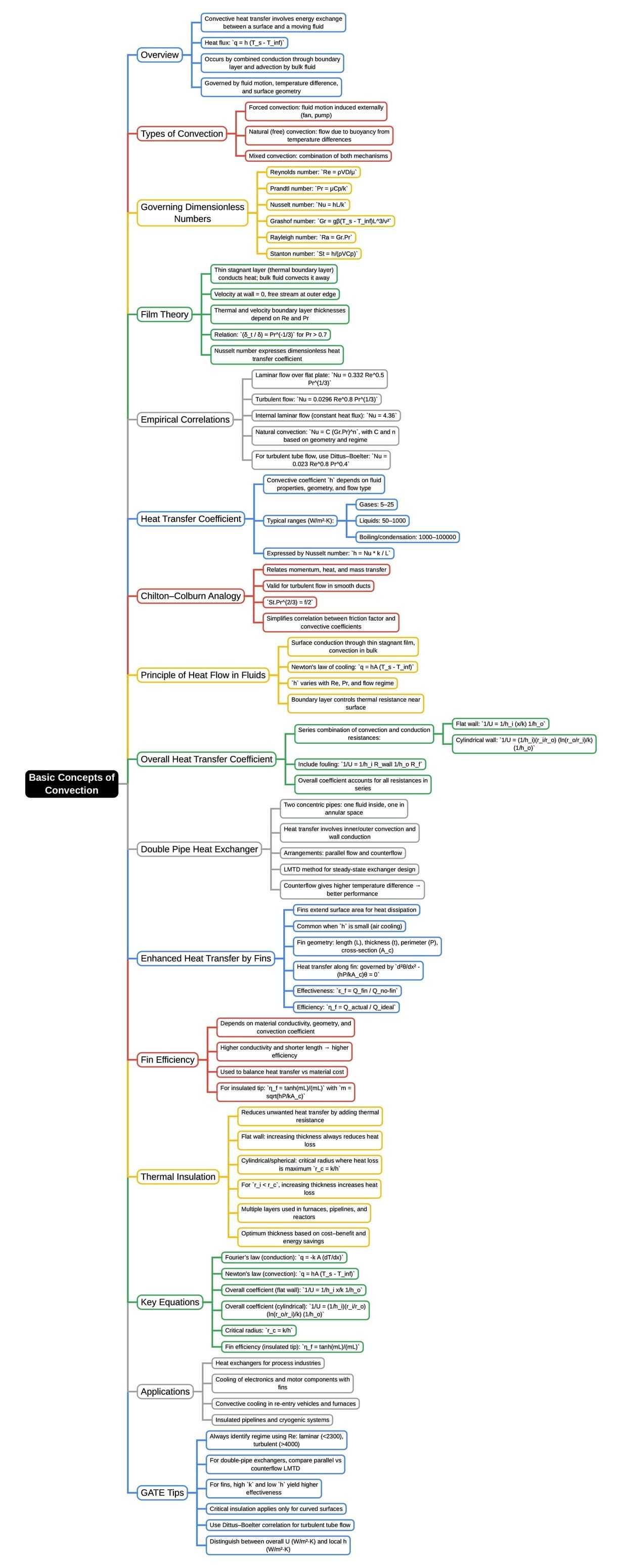
Ans. Convection is the transfer of heat through the movement of fluids (liquids or gases). Unlike conduction, which transfers heat through direct contact between materials without any movement, and radiation, which transfers heat through electromagnetic waves without the need for a medium, convection relies on the bulk movement of the fluid itself. This process can be natural, driven by temperature differences causing density variations, or forced, where external forces like fans or pumps enhance fluid movement.
2. What are the main types of convection and how do they function?
Ans. The two main types of convection are natural convection and forced convection. Natural convection occurs when fluid motion is caused by buoyancy forces due to density differences resulting from temperature variations within the fluid. For example, hot air rising and cool air sinking creates a circulation pattern. Forced convection, on the other hand, involves external forces, such as fans or pumps, to move the fluid and enhance heat transfer. This is commonly seen in heating and cooling systems.
3. How is the convection heat transfer coefficient determined and why is it important?
Ans. The convection heat transfer coefficient is determined experimentally or through empirical correlations based on the properties of the fluid and the flow conditions. It is important because it quantifies the rate of heat transfer between a solid surface and a fluid. A higher coefficient indicates more efficient heat transfer, which is crucial for designing systems like radiators, heat exchangers, and cooling systems where effective temperature control is required.
4. What role does convection play in everyday applications and systems?
Ans. Convection plays a critical role in numerous everyday applications, such as heating systems (like central heating), cooling systems (like air conditioners and refrigerators), cooking (like boiling water), and atmospheric phenomena (like wind patterns). In these systems, understanding convection helps optimize performance, efficiency, and energy consumption, making it essential for engineers and designers in mechanical engineering.
5. How can the principles of convection be applied in the design of efficient thermal systems?
Ans. The principles of convection can be applied in thermal system design by optimizing factors such as surface area, fluid velocity, and temperature gradients. Engineers can enhance heat transfer rates by utilizing finned surfaces, selecting appropriate materials, and configuring systems to maximize fluid flow. Additionally, computational fluid dynamics (CFD) simulations can be used to predict fluid behavior and optimize designs for efficiency and effectiveness in thermal management.
Explore Courses for Mechanical Engineering exam
Get EduRev Notes directly in your Google search
Related Searches
Mind Map: Basic Concepts of Convection, MCQs, Previous Year Questions with Solutions, Objective type Questions, past year papers, mock tests for examination, Mind Map: Basic Concepts of Convection, Mind Map: Basic Concepts of Convection, shortcuts and tricks, Extra Questions, pdf , Viva Questions, Free, video lectures, Sample Paper, Important questions, Semester Notes, practice quizzes, ppt, Summary, Exam, study material;