Additional Information about Additional Topics for GATE Preparation Mind Map - Computer Science Engineering (CSE) for Computer Science Engineering (CSE) Preparation
Additional Topics for GATE Preparation Mind Map - Computer Science Engineering (CSE) Free PDF Download
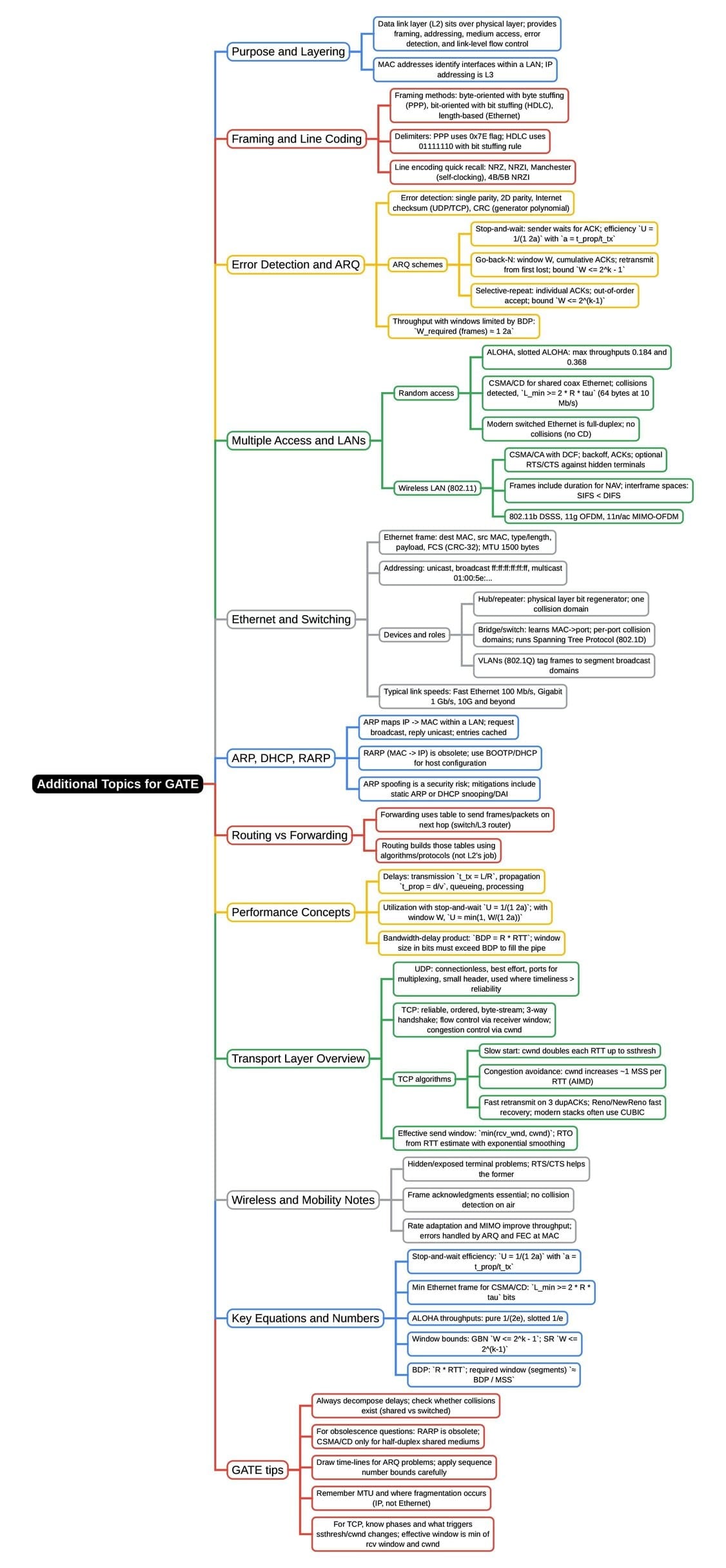
The Additional Topics for GATE Preparation Mind Map - Computer Science Engineering (CSE) is an invaluable resource that delves deep into the core of the Computer Science Engineering (CSE) exam. These study notes are curated by experts and cover all the essential topics and concepts, making your preparation more efficient and effective. With the help of these notes, you can grasp complex subjects quickly, revise important points easily, and reinforce your understanding of key concepts. The study notes are presented in a concise and easy-to-understand manner, allowing you to optimize your learning process. Whether you're looking for best-recommended books, sample papers, study material, or toppers' notes, this PDF has got you covered. Download the Additional Topics for GATE Preparation Mind Map - Computer Science Engineering (CSE) now and kickstart your journey towards success in the Computer Science Engineering (CSE) exam.
Importance of Additional Topics for GATE Preparation Mind Map - Computer Science Engineering (CSE)
The importance of Additional Topics for GATE Preparation Mind Map - Computer Science Engineering (CSE) cannot be overstated, especially for Computer Science Engineering (CSE) aspirants. This document holds the key to success in the Computer Science Engineering (CSE) exam. It offers a detailed understanding of the concept, providing invaluable insights into the topic. By knowing the concepts well in advance, students can plan their preparation effectively. Utilize this indispensable guide for a well-rounded preparation and achieve your desired results.
Additional Topics for GATE Preparation Mind Map - Computer Science Engineering (CSE) Notes
Additional Topics for GATE Preparation Mind Map - Computer Science Engineering (CSE) Notes offer in-depth insights into the specific topic to help you master it with ease. This comprehensive document covers all aspects related to Additional Topics for GATE Preparation Mind Map - Computer Science Engineering (CSE). It includes detailed information about the exam syllabus, recommended books, and study materials for a well-rounded preparation. Practice papers and question papers enable you to assess your progress effectively. Additionally, the paper analysis provides valuable tips for tackling the exam strategically. Access to Toppers' notes gives you an edge in understanding complex concepts. Whether you're a beginner or aiming for advanced proficiency, Additional Topics for GATE Preparation Mind Map - Computer Science Engineering (CSE) Notes on EduRev are your ultimate resource for success.
Additional Topics for GATE Preparation Mind Map - Computer Science Engineering (CSE) Computer Science Engineering (CSE) Questions
The "Additional Topics for GATE Preparation Mind Map - Computer Science Engineering (CSE) Computer Science Engineering (CSE) Questions" guide is a valuable resource for all aspiring students preparing for the Computer Science Engineering (CSE) exam. It focuses on providing a wide range of practice questions to help students gauge their understanding of the exam topics. These questions cover the entire syllabus, ensuring comprehensive preparation. The guide includes previous years' question papers for students to familiarize themselves with the exam's format and difficulty level. Additionally, it offers subject-specific question banks, allowing students to focus on weak areas and improve their performance.
Study Additional Topics for GATE Preparation Mind Map - Computer Science Engineering (CSE) on the App
Students of Computer Science Engineering (CSE) can study Additional Topics for GATE Preparation Mind Map - Computer Science Engineering (CSE) alongwith tests & analysis from the EduRev app, which will help them while preparing for their exam. Apart from the Additional Topics for GATE Preparation Mind Map - Computer Science Engineering (CSE), students can also utilize the EduRev App for other study materials such as previous year question papers, syllabus, important questions, etc. The EduRev App will make your learning easier as you can access it from anywhere you want. The content of Additional Topics for GATE Preparation Mind Map - Computer Science Engineering (CSE) is prepared as per the latest Computer Science Engineering (CSE) syllabus.