Mind Map: Digital Voltmeter (DVM) | Electrical and Electronic Measurements - Electrical Engineering (EE) PDF Download

Mind Map: Digital Voltmeter (DVM) | Electrical and Electronic Measurements - Electrical Engineering (EE)

The document Mind Map: Digital Voltmeter (DVM) | Electrical and Electronic Measurements - Electrical Engineering (EE) is a part of the Electrical Engineering (EE) Course Electrical and Electronic Measurements.
All you need of Electrical Engineering (EE) at this link: Electrical Engineering (EE)
48 videos|57 docs|22 tests

FAQs on Mind Map: Digital Voltmeter (DVM) - Electrical and Electronic Measurements - Electrical Engineering (EE)

1. What is a Digital Voltmeter (DVM) and how does it differ from an analog voltmeter?
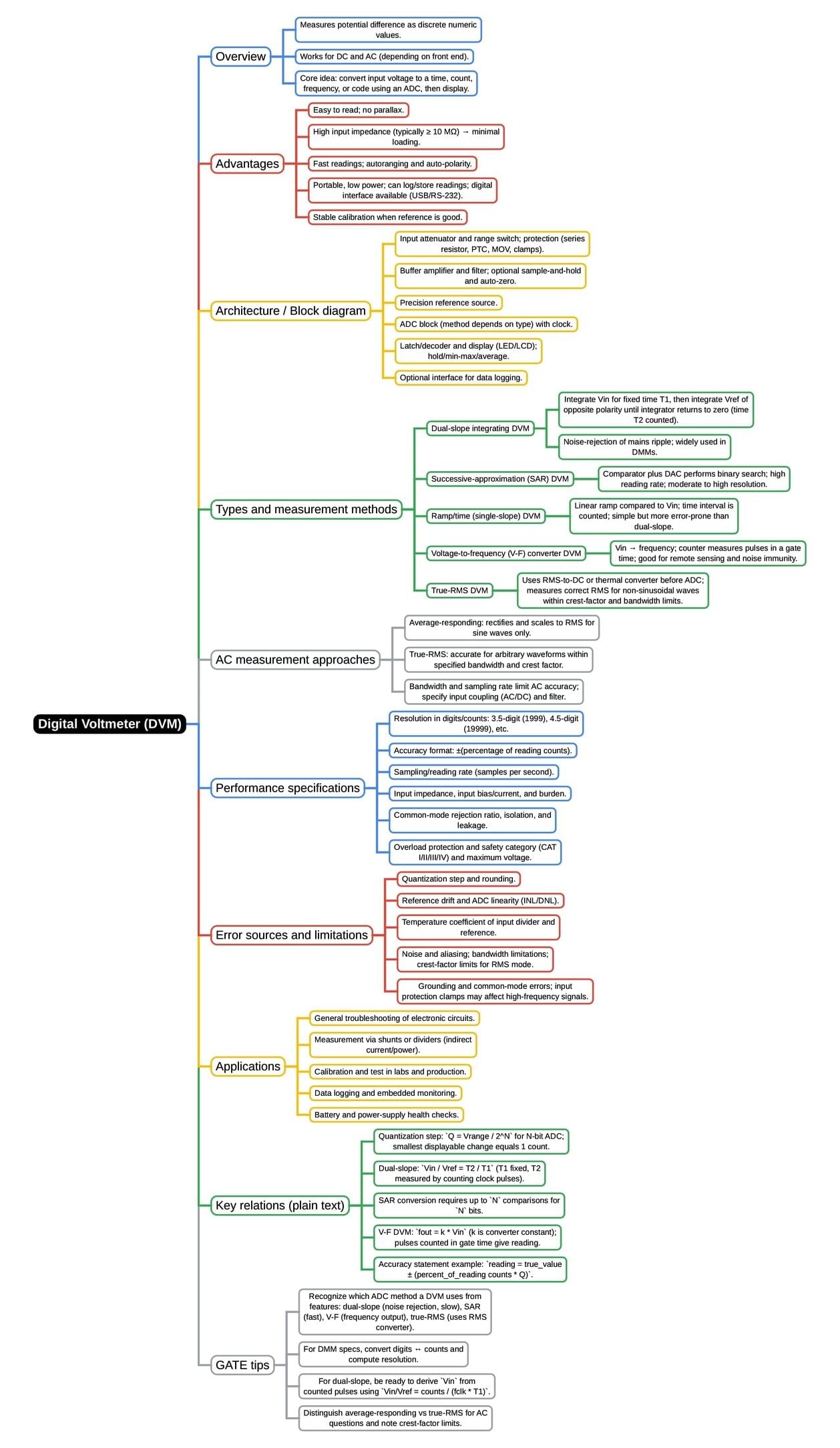
Ans. A Digital Voltmeter (DVM) is an electronic device used to measure voltage in electrical circuits. Unlike an analog voltmeter, which displays readings through a needle on a dial, a DVM shows numerical values on a digital display. This allows for more precise readings and easier interpretation. DVMs convert the measured voltage into a digital signal using an analog-to-digital converter (ADC), providing faster and more accurate measurements compared to their analog counterparts.
2. What are the main advantages of using a Digital Voltmeter over other types of voltmeters?
Ans. The main advantages of using a Digital Voltmeter include higher accuracy and resolution, ease of use with a digital display, the ability to capture and hold readings, and enhanced measurement features such as automatic range selection. DVMs also often include additional functionalities like data logging, the ability to measure other electrical parameters (such as resistance and current), and improved resistance to external interference, making them ideal for various applications in electrical engineering.
3. How do you calibrate a Digital Voltmeter?
Ans. Calibrating a Digital Voltmeter involves comparing its measurements to a known standard voltage source. Begin by setting the DVM to the appropriate voltage range and connecting it to the standard voltage source. Record the reading displayed by the DVM. If the reading differs from the known value, adjustments can be made through the DVM's calibration settings, if available, or by using external calibration equipment. Regular calibration ensures the accuracy and reliability of measurements.
4. What are the common applications of Digital Voltmeters in electrical engineering?
Ans. Digital Voltmeters are used in various applications within electrical engineering, including troubleshooting electrical circuits, testing electrical devices, and monitoring power supply systems. They are commonly employed in laboratory settings for research and development, in manufacturing for quality control, and in fieldwork for maintenance and repair of electrical systems. Their versatility and precision make them valuable tools in both academic and professional environments.
5. What safety precautions should be taken while using a Digital Voltmeter?
Ans. When using a Digital Voltmeter, it is important to observe several safety precautions: ensure that the voltage to be measured is within the DVM's specified range to avoid damage; use appropriate probes and leads rated for the voltage levels being tested; and avoid measuring voltage in wet or conductive environments to prevent electric shock. Additionally, always turn off power to the circuit before connecting or disconnecting the DVM, and verify that the device is functioning correctly before use.
Related Searches

study material

,

Mind Map: Digital Voltmeter (DVM) | Electrical and Electronic Measurements - Electrical Engineering (EE)

,

Viva Questions

,

MCQs

,

Important questions

,

Previous Year Questions with Solutions

,

video lectures

,

past year papers

,

Extra Questions

,

Semester Notes

,

Free

,

Summary

,

Sample Paper

,

shortcuts and tricks

,

Objective type Questions

,

Mind Map: Digital Voltmeter (DVM) | Electrical and Electronic Measurements - Electrical Engineering (EE)

,

pdf

,

mock tests for examination

,

Mind Map: Digital Voltmeter (DVM) | Electrical and Electronic Measurements - Electrical Engineering (EE)

,

ppt

,

practice quizzes

,

Exam

;